Wie kann ich einen gebuchten Warenzugang löschen wenn die Rechnungskontrolle schon erfolgt ist?

Wie kann ich einen gebuchten Warenzugang löschen wenn die Rechnungskontrolle schon erfolgt ist?

Schritt 1: Lieferschein im Einkaufsbuch heraussuchen und mit Doppelklick öffnen
Schritt 2: Rechtklick auf eine der Artikel: "In der Kreditorenverwaltung anzeigen" klicken.


Schritt 3: Rechtsklick auf die zum Warenzugang zugehörige Rechnung und "Rechnung stornieren" klicken.
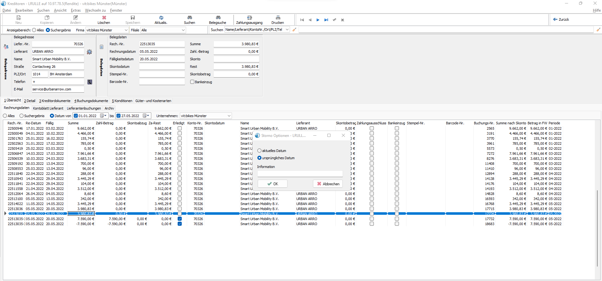
Schritt 4: im sich öffnenden Dialogfenster "ursprüngliches Datum" auswählen, Storno Grund angeben und "ok" klicken.


Schritt 5: den zugehörigen Warenzugang im Einkaufsbuch öffnen und mit der Taste "löschen" löschen.
Fertig.